Organize, Share, & Automate
Documents Like Never Before
ITISeasy.docs, based on Alfresco open-source ECM, is your one-stop-shop for Enterprise Document Management, Workflow Automation, and Collaboration—Hosted securely in Germany.
What Is
ITISeasy.docs?
Modern Document Management Made Simple
Based on Alfresco, ITISeasy.docs combines Enterprise Content Management (ECM) with Business Process Management (BPM) in one secure, powerful platform.
From contracts and policies to HR documents and customer records—everything is in one location and available to the right people at the right time.
Why
ITISeasy.docs?
Secure &
Central
Document
Storage
Workflow Automation
& BPM
Built In
Transparent
Filing System
for all
Terms
Share Documents with Employees, Customers & Partners
Vendor Independence & Open-Source Flexibility
Document Management System (DMS) - Enterprise Content Management (ECM)
Your Clear and Easy Solution for Your Document Management!
ITISeasy.docs, based on Alfresco, an open-source document management system, combines open-source Enterprise Content Management (ECM) and open-source Business Process Management (BPM) in one solution. ITISeasy.docs enables you to organize documents and information and provide them to employees, customers and suppliers or service providers of your company.
Increase efficiency and map your workflows as well as business processes with ITISeasy.docs, your perfect solution for
your filing system, documents currently in progress, and an excellent basis for efficient cooperation.
ITISeasy.docs with an Alfresco open-source basis is your real SharePoint alternative or alternative for Office 365, offering you numerous advantages: it is future-proof, based on open source, enables vendor independence as well as customer-specific customizations, and even includes everything necessary for business operations.
You are already using Alfresco? We can also host it for you in our Alfresco data centers in Germany!
One Platform - Numerous Possibilities
ITISeasy.docs - your excellent document management system (DMS), complemented by workflows, portal functions, a wiki and media comp onents (ECM).
Create workflows, structure processes, simplify your employees' work, and
increase efficiency in your company! ITISeasy.do cs serves as a central tool (BPM) and single point of contact concerning communication.
Optimized for the German market .
Client Requirement
Any current operating system (browser and PDF support).
Runs on Your
PC, tablet and smartphone.
Access type
Webbased.
Other Specific Features
Replication can be used to realize archive and distribution scenarios very well.
Open source: the big community, improving the solution, steadily increases.
Conception
Client, application server, database server, or file system.
Reliability
In use for 10 years, reliability > 99%.
Data Security
Secure system (no third party access).
Data Interchange
Simple data ex-/import possible via file exchange.
Access Everywhere
Yes, with good internet connection.
Hosting
In German data centers only.
Manage Documents with
ITISeasy.docs
Document management - simple, structured, easy!
You know that: chaotic filing systems on network drives, local PCs, or even emails, causing a lot of effort concerning management and research of documents as well as problems due to different file versions!
As a smart and cost effective SharePoint alternative or substitute for Office 365, ITISeasy.docs will exempt you from challenging issues like that.
Manage your documents in a structured and secure manner within the company. No need to get annoyed by complex systems and huge investment costs for a DMS.
Security for Your Documents
Track changes in the document history. File documents by group and topic, for example for personal use, projects, groups, or departments. Control and retrace access to and actions within your documents, according to your internal security requirements!
Your DMS is hosted by us in a cloud in our German data center. Enjoy maximum security for your documents!
Find Documents
Keep your documents traceable and clear; organize and store them in specific folder structures.
Save precious time with our search or filter function by selecting various metadata, such as date or author.
Authorizations
ITISeasy.docs allows you to create specific authorization models for employees accessing or working on particular documents.
You can define document types, such as contracts, invoices, delivery notes, etc., and accordingly assign authorization and access to the concerned employee. This way, every employee only sees what is relevant to him.
Our German Cloud - Safe and Private
With ITISeasy.docs you can simply file your scanned documents, like calculations, financial statements, and many other document types. Of course, you can also organize and store other file types, like pictures or presentations.
Whatever you choose to file, your data remains on your server and in a German data center.
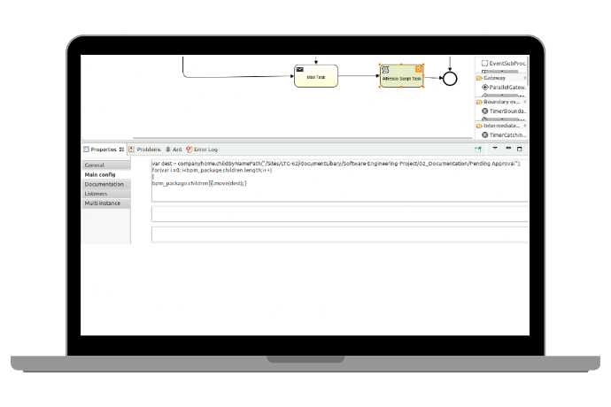
Der ITIS Workflow Editor
Working Together on Documents
In your company's day-to-day business, teamwork on documents is mandatory. ITISeasy.docs allows several users to work together on one document. Every colleague with access can view common documents, make changes, and save the documents in a central location accessible to all authorized team members.
Only Office in ITISeasy.docs
Fully integrated in ITISeasy.docs
Work on documents - online and parallel
New preview with optimized MS Office supports
Keep Your Overview!
With our new ITISeasy.docs workflow manager, you can display a list of all workflows, use various filters to optimize your view, and make sure you'll never lose your overview of your workflows again!
Our PDF Tools Support:
-
Attach PDF documents
-
Remove pages from a PDF file
-
Add pages to a PDF file
-
Split PDF documents
-
Sign PDF documents
-
Manage PDF watermarks
-
Rotate PDF documents
-
Encrypt/Decrypt PDF documents
- Extract pages from a PDF document
ITIS OCR
The ITIS OCR feature enables text recognition in image files. Text documents in image file formats can be searched for keywords or analyzed using OCR.
By defining specific keywords within the text, rules can even be created to automatically assign text documents to designated storage areas.
Business Card Analysis
With ITIS OCR, you can also analyze business cards in image file format and automatically capture the extracted data as a contact in the system.
Additionally, the extracted data can be transferred to other systems using scripts.
ITISeasy.docs Wiki
Make Experience and Knowledge your Benefit
Secure the expertise of your specialists, make this knowledge available to your workforce, and improve the competence of all employees.
With the ITISeasy.docs Wiki, you enable your employees to document their expertise and share it with colleagues. By supplementing the stored descriptions and adding images and photos with further details, the stored information is continuously replenished and made even more comprehensible.
Wiki
ITISeasy.docs offers a structured wiki with HTML structures and preview, the ability to embed images and videos, and full formatting options.
Additionally, the ITISeasy.docs wiki can be integrated into websites.
Additional Helpful Tools in ITISeasy.docs
ITIS Uploader +
Enables the configuration of upload-required aspects as well as the resumption of uploads in case of interruptions.
Quota
Dynamically set quotas for folders or templates.
Organization
Merge sites or set up automatic cleanup for your folders.
Site Audit and Tracking
Usage analyses can be displayed as graphs.
Configurable audit functions provide comprehensive tracking options for critical documents and structures.
Permissions
A label on the document indicates the required permission for editing.
User - Information
System notifications inform users about ongoing maintenance, updates, or other automated actions.
Special Features and Advantages
Why is ITISeasy.docs an enrichment for your business? Find some interesting facts below and come to your own conclusion:
-
Individual authorizations for site and folder: access and editing permission are completely under your control!
- GOBD-compliant archive solution possible - audit-proof!
-
Workflows can be created for more structure in your projects!
-
Filing by drag & drop!
-
Extensive full text search!
-
Uniform templates for employees!
-
Versioning of documents!
-
Wiki function!
-
Classification of documents!
-
Simplified working from your home office!
-
Open source, extensible and future-proof!
- Especially optimized for the German market as DMS!
Migration and Updates
Easy migration from other DMS solutions or even from file system based documents.
Acquisition and Operating Expenses
Extraordinarily good price/performance ratio.
Training
Intuitive to use, low training effort, flexible, and customizable.
Support and Classification
For both setup and operation: Cost-effective support from 8/5 up to 24/7 as an option.
Future Security
Very future-proof due to an open source basis and an active community.
Extensibility and Customization
The solution aligns with the corporate structure and, thus, creates a familiar environment. Customizations and extensions in Java code are cost-effective.
Open-Source DMS and ERP Combined
Integrate ITISeasy.business with ITISeasy.docs to combine the advantages of both solutions - a strong duo for your daily business!
ITISeasy.suite
Find further combinations of our solutions with attractive pricing!
Use synergies - benefit from all advantages.